Стандартная схема отражения давальческих операций у Давальца – Заказчика услуг по переработке
В этой статье описано применение стандартной схемы отражения давальческих операций у Давальца – Заказчика услуг по переработке.
Необходимые для написания этой статьи знания я получил, самостоятельно пройдя курс обучения в электронной академии SAP «Управление цепочкой поставок – Снабжение» (TSCM52 – Procurement II). Эти знания помогли мне быстро ознакомиться с двумя решениями по обработке давальческих материалов, способствовать их реализации, а также провести эффективное обучение пользователей.
В этой статье описано применение стандартной схемы отражения давальческих операций у Давальца – Заказчика услуг по переработке.
Ключевые понятия
Давальческие материалы - это материалы, принятые организацией от заказчика для переработки (обработки), выполнения иных работ или изготовления продукции без оплаты стоимости принятых материалов и с обязательством полного возвращения переработанных (обработанных) материалов, сдачи выполненных работ и изготовленной продукции. (Приказ Министерства финансов Российской Федерации от 28 декабря 2001 г. N 119н)
Схема проведения давальческих операций

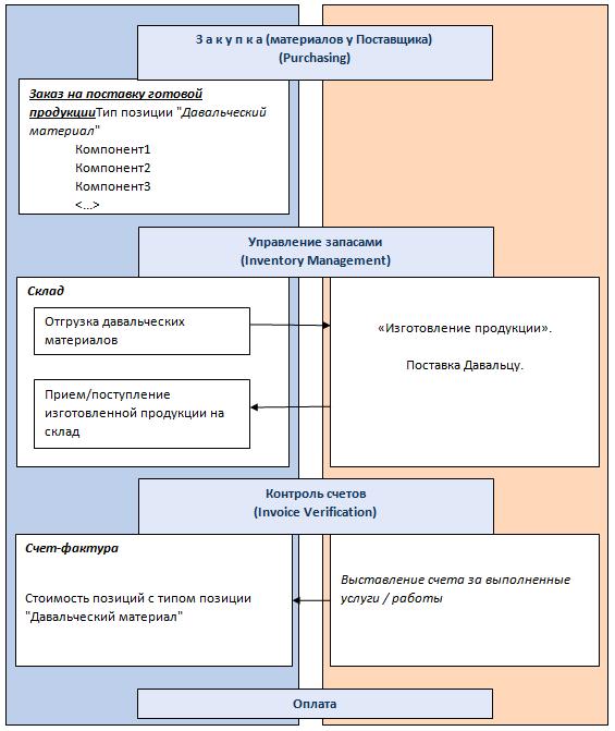
Рис. 1 Давальческая схема в закупках (subcontracting)
Пояснение к процессу:
- Компания (Давалец) заказывает готовую продукцию по давальческой схеме; заказываемая позиция содержит в себе информацию о компонентах, предоставляемых Подрядчику.
- В складском учете (Давальца) происходит проводка переноса в «запас подрядчика».
- Подрядчик выполняет работы и отгружает готовую продукцию. При поступлении готовой продукции на склад в учёте Давальца отражается поступление готовой продукции, а также выполняется списание компонентов, переданных ранее Подрядчику, из «запаса подрядчика». Количество списываемых компонентов можно скорректировать с помощью операции "Последующий перерасчет".
- Подрядчик выставляет счет-фактуру за выполненные работы/услуги.
Теперь рассмотрим, как выглядит стандартная реализация описанной схемы в SAP ERP.
Стандартная реализация давальческой схемы в SAP ERP
Отражение давальческих операций в SAP ERP производится в 5 шагов:
- Подготовка данных (создание инфо-записи, спецификации);
- Создание заказа на поставку;
- Отпуск материалов Подрядчику (проводка переноса материала в запас O – «запас поставщика»);
- Отражение поступления готовой продукции (с одновременным списанием компонентов). При необходимости выполняется операция "Последующий перерасчет";
- Выполнение операции «Контроль счетов по заказу на поставку».
1. Подготовка данных
1.1. Ведение инфо-записи материала с типом "Обработка давальческого материала"
Ведение инфо-записи материала осуществляется с помощью транзакций ME11/ME12/ME13.

Рис. 2 Путь к ведению инфо-записи материала
Для использования инфо-записи в давальческих операциях необходимо отметить Инфо-тип "Обработка давальческого материала", а также, как и для обычной инфо-записи, указать поставщика, материал, завод и закупочную организацию (см. Рис.3).

Рис. 3 Начальный экран ведения инфо-записи материала с инфо-типом "Обработка давальческого материала"
Инфо-запись содержит условия, даты, контакты и другую информацию, на которых конкретный поставщик предоставляет конкретный материал. В моем случае на Рис.3 представлена инфо-запись материала 901A100 по поставщику T-K500E30.
На Рис.4 показаны общие данные инфо-записи: контакты, пересчет единиц измерения, сроки напоминания.

Рис. 4 Экран инфо-записи "Общие данные"
На экране "Данные закупочной организации" содержится информация о плановых сроках поставки, группе закупок, допустимых отклонениях, цене и другая информация. Эта информация копируется в заказ на поставку при создании заказа на указанного поставщика по указанной закупочной организации (в моем случае, зак.орг = 1000).
Плановый срок поставки влияет на расчет даты потребности. Экран показан на Рис.5.
Необходимо иметь ввиду, что в системе нельзя создать две инфо-записи на одного и того же поставщика и на один и тот же материал, однако условия инфо-записи можно разграничить во времени. Это делается с помощью ввода нового периода времени под кнопкой "Условия" (Рис.5 и 6).

Рис. 5 Экран инфо-записи "Данные закупочной организации"

Рис. 6 Выбор просмотра данных условия инфо-записи по периодам времени с возможностью добавления нового периода времени
1.2. Ведение спецификации материала – готовой продукции
Спецификация материала содержит информацию о компонентах, которые необходимы для производства определенного материала – готовой продукции. В случае давальческой схемы, эти компоненты, указанные в спецификации материала – готовой продукции, будут переданы подрядчику и, в конечном итоге, списаны со склада; а материал – готовая продукция будет оприходован на склад.
Ведение спецификации осуществляется с помощью транзакций CS01/CS02/CS03.

Рис. 7 Путь к ведению спецификации материала
На начальном экране необходимо указать материал (готовую продукцию), завод и использование спецификации (для давальческой схемы можно указать 1 (производство) или 3 (универсально)).
В спецификации мы указываем перечень компонентов и количество, которое необходимо для производства базисного количества материала – готовой продукции.
Перечень компонентов и количество мы указываем на экране общего обзора позиций (Рис. 8); а базисное количество на экране заголовка (Рис. 9).
В экран заголовка из экрана обзора позиций можно перейти по нажатию на кнопку
.

Рис. 8 Экран "Обзор позиций" в спецификации материала

Рис. 9 Указание базисного количества материала на экране заголовка спецификации
Таким образом, в моем случае для 10 шт. материала 901A100 необходимо использовать 25 шт. материала 1418, 35шт. материала 1419, и 10 шт. материала 1420.
Для сохранения спецификации нажимаем кнопку "Сохранить" в верхней части экрана.
1.3. Производственный календарь
Для корректного использования схемы обработки давальческих материалов (и движений материала, в целом) по заводу необходимо указать корректные сроки действия производственного календаря и присвоить нужный производственный календарь заводу.
Настройка сроков производственного календаря выполняется в транзакции SCAL; путь: SPRO->SAP NetWeaver->Общие параметры настройки->Ведение календаря.

Рис.
Если хотите прочитать статью полностью и оставить свои комментарии присоединяйтесь к sapland
ЗарегистрироватьсяУ вас уже есть учетная запись?
Войти
Обсуждения
9
Комментарий от
Андрей Белобродский
| 24 сентября 2013, 08:42
Комментарий от
Олег Башкатов
| 02 октября 2013, 23:37
Андрей Белобродский 24 сентября 2013, 08:42
Считаю что для России больше подходит схема когда компания продает сырье по одной цене, а затем покупает у этого же контрагента готовую продукцию по другой. В схеме с давальческим материалом всё равно должны быть основания для перевозки и передачи сырья.
указанная тобой схема больше напоминает схему "вывода денег из оборота".
В случае сделки купли-продажи увеличиваются риски неполучения конечного продукта (заказчик может отказаться покупать, а подрядчик продавать), а также увеличиваются транзакционные издержки (при продаже нужно налоги платить).
Кроме того, возможны случаи, когда подрядчику передают компоненты, общая стоимость которых настолько велика, что подрядчик не может себе позволить их купить.
Т.о., и та, и другая схема имеет право на существование и, в общем случае, нельзя сказать, что 1ое лучше 2го или наоборот. В России, Германии ли, или еще где-нибудь (хотя у меня не такой большой опыт, чтобы говорить за все государства :-) ).
И еще: подрядчику могут передавать не только сырье, но и технологичные компоненты.
Комментарий от
Евгений Филатов
| 03 октября 2013, 12:42
Олег Башкатов 02 октября 2013, 23:37
А почему ты так считаешь? был какой-то случай из практики?
указанная тобой схема больше напоминает схему "вывода денег из оборота".
В случае сделки купли-продажи увеличиваются риски неполучения конечного продукта (заказчик может отказаться покупать, а подрядчик продавать), а также увеличиваются транзакционные издержки (при продаже нужно налоги платить).
Кроме того, возможны случаи, когда подрядчику передают компоненты, общая стоимость которых настолько велика, что подрядчик не может себе позволить их купить.
Т.о., и та, и другая схема имеет право на существование и, в общем случае, нельзя сказать, что 1ое лучше 2го или наоборот. В России, Германии ли, или еще где-нибудь (хотя у меня не такой большой опыт, чтобы говорить за все государства :-) ).
И еще: подрядчику могут передавать не только сырье, но и технологичные компоненты.
Комментарий от
Олег Башкатов
| 03 октября 2013, 13:27
Евгений Филатов 03 октября 2013, 12:42
Схема, о которой упоминает Андрей, для российских компаний "гибче". Плюс иногда контрагенты в данном случае представляют интересы тех же самых собственников, либо это компании-партнеры. А риски неполучения конечного продукта решаются переговорами (иногда в "товарищеском суде" :) ).
Но "гибче", "больше подходит" не очень точные и объясняющие термины.
Давайте пример.
я видел, что компании используют давальческую схему и не испытывают проблем.
Комментарий от
Владимир Вязников
| 29 июля 2014, 08:57
Евгений Филатов 03 октября 2013, 12:42
Схема, о которой упоминает Андрей, для российских компаний "гибче". Плюс иногда контрагенты в данном случае представляют интересы тех же самых собственников, либо это компании-партнеры. А риски неполучения конечного продукта решаются переговорами (иногда в "товарищеском суде" :) ).
Комментарий от
Михаил Дроздов
| 28 марта 2019, 08:11
Комментарий от
Александр Хан
| 23 мая 2019, 14:35
Комментарий от
Александр Хан
| 23 мая 2019, 14:41
Александр Хан 23 мая 2019, 14:35
Отличная статья.
Как можно в одном документе «Заказ на поставку» хранить материал в разных единицах измерения (куб. метр и тонна).
Комментарий от
Олег Точенюк
| 24 мая 2019, 09:59
Александр Хан 23 мая 2019, 14:41
Коллеги может кто сталкивался с ситуацией.
Как можно в одном документе «Заказ на поставку» хранить материал в разных единицах измерения (куб. метр и тонна).